Cloudflare Free v1.0.0.13

Easy Cloudflare D1

Free desktop app for Windows, macOS, and Linux to browse, query, and manage your Cloudflare D1 serverless SQL databases.

Windows macOS Linux
4.0 (1 review)
Easy Cloudflare D1

About

A tool designed to simplify the management of Cloudflare D1 serverless SQL databases, with a friendly interface for both technical and non-technical users. Browse tables, run queries, import and export data, edit rows in place, and design schemas visually - all from a clean desktop application that connects directly to your Cloudflare account.

Your Cloudflare API keys are stored locally on your machine with strong encryption. Nothing is transmitted or stored externally. For extra peace of mind, you can restrict your API tokens by IP directly in the Cloudflare dashboard, making a leaked token useless. This app never sees, sends, or stores your credentials anywhere other than your own machine. I recommend creating a fresh API token with minimal permissions and restricting it by IP.

Key Features

Multi-Account Support

Manage multiple Cloudflare accounts with separate profiles. Each profile stores its own API token, encrypted on your machine.

Database Management

List, create, and delete D1 databases. Browse tables, views, indexes, and triggers in a hierarchical schema tree with right-click context menus.

SQL Query Editor

Write and execute SQL with a syntax-highlighted editor featuring auto-completion, line numbers, and a one-click SQL formatter.

Inline Data Editing

Click any cell in the results grid to edit it in place. Insert new rows, delete existing ones, and batch-save all pending changes at once.

Import & Export

Import data from CSV, JSON, or SQL files. Export query results as CSV, JSON, XML, or SQL. Full database dumps with progress tracking.

Visual Table Designer

Create and alter tables, views, indexes, and triggers through visual dialogs with live SQL preview. No need to write DDL by hand.

Execution Metrics

View query timing, rows read, rows written, and database size after each query. Sortable, paginated results with up to 1,000 rows per page.

Secure & Cross-Platform

All credentials encrypted with platform-native crypto (Windows DPAPI, macOS/Linux AES-256-GCM). Runs natively on Windows, macOS, and Linux.

Query History

Every executed query is automatically saved. Browse, search, and re-run previous queries from a dedicated history panel with timestamps and result counts.

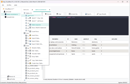
Screenshots

Click any image to view full size

System Requirements

Minimum

  • OSWindows 10 21H2 (64-bit) / macOS 12 / Ubuntu 22.04
  • RAM2 GB
  • CPU1.5 GHz single-core
  • Storage200 MB free
  • NetworkInternet connection

Recommended

  • OSWindows 11 (64-bit) / macOS 15+ / Ubuntu 24.04
  • RAM4 GB
  • CPU2 GHz dual-core
  • Storage500 MB free
  • NetworkInternet connection

User Reviews

D
David 2026-03-09

The visual table designer and inline editing are great for quick schema changes without writing DDL by hand. Query history is handy too. Would love to see saved queries in a future update.

Visual table designer Inline editing Query history
Enjoying this product?

I'd love to hear your feedback, leave a quick review!

Write a Review

Frequently Asked Questions

Yes, Easy Cloudflare D1 is completely free to download and use. Simply fill in the form above to receive your license key and download links instantly.

Each free license allows up to 3 machine activations. If you need more, please contact us at [email protected].

Yes, an active Cloudflare account is required to use Easy Cloudflare D1, as it connects directly to your Cloudflare D1 databases.

Easy Cloudflare D1 is available for Windows, macOS, and Linux. Download links for all platforms are provided after you register for your free license.

Yes, Easy Cloudflare D1 includes a built-in query editor that lets you write and execute SQL queries against your D1 databases with instant results.

Support is available by emailing me at [email protected].

Free Download

Get your license key and download links instantly.

No credit card required Secure & private

License Agreement

Easy Cloudflare D1

End User License Agreement (EULA) for Free Software

PLEASE READ THIS AGREEMENT CAREFULLY BEFORE USING THIS SOFTWARE. BY DOWNLOADING, INSTALLING, OR USING THIS SOFTWARE, YOU ACKNOWLEDGE THAT YOU HAVE READ, UNDERSTOOD, AND AGREE TO BE BOUND BY THE TERMS OF THIS AGREEMENT. IF YOU DO NOT AGREE TO ALL TERMS, DO NOT DOWNLOAD, INSTALL, OR USE THE SOFTWARE.

1. Definitions

In this agreement: "Mecanik Dev Ltd" ("the Company", "we", "us", "our") refers to Mecanik Dev Ltd, a company registered in England and Wales. "You" ("the User", "your") refers to any individual or entity that downloads, installs, or uses the software. "Software" refers to any software product distributed by Mecanik Dev Ltd under this agreement, including all associated files, documentation, and updates (if any).

2. Free License Grant

Mecanik Dev Ltd grants you a non-exclusive, non-transferable, revocable, royalty-free license to use this software product solely for your personal or internal business purposes, subject to the terms of this agreement. This software is provided free of charge and on a voluntary basis. No payment, support, maintenance, updates, or continued availability is guaranteed or implied. Mecanik Dev Ltd reserves the right to discontinue this software at any time without notice.

3. Restrictions

You may not: (a) sublicense, sell, resell, rent, lease, transfer, assign, or distribute the software or any rights therein; (b) modify, adapt, translate, reverse engineer, decompile, disassemble, or create derivative works based on the software; (c) use the software to build a competing product or service; (d) share, disclose, or allow third parties to access or use your license key; (e) remove or alter any proprietary notices, labels, or marks on the software; (f) use the software in any manner that violates applicable law or regulation.

4. User Responsibility and Security

You are solely and entirely responsible for: (a) safeguarding any API keys, tokens, credentials, license keys, passwords, and secrets used in connection with this software; (b) the security, configuration, and maintenance of your own systems, accounts, networks, and environments; (c) implementing appropriate backup and security measures for your data; (d) any and all data loss, unauthorized access, security breaches, financial losses, or damages of any kind resulting from your failure to properly secure your credentials, systems, or data. Mecanik Dev Ltd bears absolutely no responsibility whatsoever for any damages, losses, or liabilities arising from leaked, exposed, stolen, or mishandled credentials, keys, or tokens, whether caused by your negligence, misconfiguration, lack of knowledge, or any other reason. You acknowledge that the security of your credentials is entirely within your control and outside the control of Mecanik Dev Ltd.

5. Assumption of Risk

You expressly acknowledge and agree that your use of this software is entirely at your own risk. You assume full responsibility for any consequences arising from the installation, configuration, and use of this software, including but not limited to: data loss, system downtime, security incidents, financial losses, damage to hardware or software, and any impact on third-party systems or services. You acknowledge that free software inherently carries risks and that you have made an independent decision to use this software after evaluating those risks.

6. No Professional Advice

This software and any associated documentation do not constitute professional, legal, security, financial, or technical advice. You should not rely on this software as a substitute for professional consultation. Mecanik Dev Ltd makes no representations regarding the suitability of this software for any particular purpose. Any reliance you place on this software is strictly at your own risk.

7. Intellectual Property

The software and all copies thereof are proprietary to Mecanik Dev Ltd and title thereto remains in Mecanik Dev Ltd. All applicable rights to patents, copyrights, trademarks, and trade secrets in the software are and shall remain the exclusive property of Mecanik Dev Ltd. All rights in the software not specifically granted in this agreement are reserved to Mecanik Dev Ltd.

8. Disclaimer of Warranties

TO THE MAXIMUM EXTENT PERMITTED BY APPLICABLE LAW, INCLUDING THE UNFAIR CONTRACT TERMS ACT 1977 AND THE CONSUMER RIGHTS ACT 2015, THE SOFTWARE IS PROVIDED "AS IS" AND "AS AVAILABLE" WITHOUT WARRANTY OF ANY KIND, WHETHER EXPRESS, IMPLIED, OR STATUTORY. MECANIK DEV LTD EXPRESSLY DISCLAIMS ALL WARRANTIES, INCLUDING BUT NOT LIMITED TO THE IMPLIED WARRANTIES OF MERCHANTABILITY, SATISFACTORY QUALITY, FITNESS FOR A PARTICULAR PURPOSE, NON-INFRINGEMENT, ACCURACY, COMPLETENESS, AND RELIABILITY. MECANIK DEV LTD DOES NOT WARRANT THAT THE SOFTWARE WILL BE ERROR-FREE, UNINTERRUPTED, SECURE, VIRUS-FREE, OR FREE OF HARMFUL COMPONENTS, NOR THAT DEFECTS WILL BE CORRECTED. YOUR USE OF THIS SOFTWARE IS ENTIRELY AT YOUR OWN RISK.

9. Limitation of Liability

TO THE MAXIMUM EXTENT PERMITTED BY THE LAWS OF ENGLAND AND WALES, IN NO EVENT SHALL MECANIK DEV LTD, ITS DIRECTORS, OFFICERS, EMPLOYEES, CONTRACTORS, OR AFFILIATES BE LIABLE FOR ANY DIRECT, INDIRECT, INCIDENTAL, SPECIAL, CONSEQUENTIAL, EXEMPLARY, OR PUNITIVE DAMAGES OF ANY KIND (INCLUDING BUT NOT LIMITED TO LOSS OF DATA, LOSS OF REVENUE, LOSS OF PROFITS, LOSS OF GOODWILL, BUSINESS INTERRUPTION, SECURITY BREACHES, UNAUTHORIZED ACCESS, CORRUPTION OF DATA, OR COST OF PROCUREMENT OF SUBSTITUTE GOODS OR SERVICES) ARISING FROM OR RELATED TO YOUR USE, MISUSE, OR INABILITY TO USE THE SOFTWARE, REGARDLESS OF THE CAUSE OF ACTION OR THE THEORY OF LIABILITY (WHETHER IN CONTRACT, TORT INCLUDING NEGLIGENCE, STRICT LIABILITY, OR OTHERWISE), EVEN IF MECANIK DEV LTD HAS BEEN ADVISED OF THE POSSIBILITY OF SUCH DAMAGES. SINCE THIS SOFTWARE IS PROVIDED FREE OF CHARGE WITH NO CONSIDERATION EXCHANGED, YOU AGREE THAT MECANIK DEV LTD'S TOTAL AGGREGATE LIABILITY SHALL NOT EXCEED ZERO (0) GBP. NOTHING IN THIS AGREEMENT SHALL LIMIT LIABILITY FOR DEATH OR PERSONAL INJURY CAUSED BY NEGLIGENCE, FOR FRAUD OR FRAUDULENT MISREPRESENTATION, OR FOR ANY OTHER LIABILITY THAT CANNOT BE EXCLUDED OR LIMITED UNDER THE LAWS OF ENGLAND AND WALES.

10. Indemnification

To the fullest extent permitted by applicable law, you agree to indemnify, defend, and hold harmless Mecanik Dev Ltd, its directors, officers, employees, and affiliates from and against any and all claims, demands, actions, damages, losses, liabilities, costs, and expenses (including reasonable legal fees and court costs) arising out of or related to: (a) your use or misuse of the software; (b) your breach of any term of this agreement; (c) your failure to secure credentials, API keys, tokens, or sensitive data; (d) any third-party claims resulting from your use of the software; (e) your violation of any applicable law or regulation in connection with your use of the software.

11. Termination

This license is effective until terminated. Mecanik Dev Ltd may terminate this license immediately and without notice if you fail to comply with any term of this agreement. Upon termination, you must immediately cease all use of the software and permanently destroy all copies of the software in your possession or control. Clauses 4, 5, 6, 7, 8, 9, 10, 12, 13, and 14 shall survive termination of this agreement.

12. Severability

If any provision of this agreement is held by a court of competent jurisdiction to be unenforceable, invalid, or illegal, that provision shall be limited or eliminated to the minimum extent necessary so that the remaining provisions of this agreement shall remain in full force and effect.

13. Entire Agreement

This agreement constitutes the entire agreement between you and Mecanik Dev Ltd with respect to the software and supersedes all prior or contemporaneous understandings, communications, or agreements, whether written or oral. No amendment or modification of this agreement shall be valid unless made in writing by Mecanik Dev Ltd.

14. Governing Law and Jurisdiction

This agreement shall be governed by and construed in accordance with the laws of England and Wales. Any disputes arising out of or in connection with this agreement, including any question regarding its existence, validity, or termination, shall be subject to the exclusive jurisdiction of the courts of England and Wales. If you are a consumer within the European Union, you may also have rights under your local consumer protection laws, which this clause does not override where prohibited.

For full terms, see the Terms of Service.

Your license key is ready!

Download

Your license key and download links have also been sent to your email.

Product Details

  • Version1.0.0.13
  • LicenseFree
  • CategoryCloudflare
  • PlatformsWin / Mac / Linux
  • Activations3 per license